ifc-hydro

Period: April 2024 — April 2026 Academic USP GitHub →

ifc-hydro is a computational research project developed as part of my M.Sc. thesis at the University of São Paulo. It investigates how open, semantic BIM models (IFC) can serve as a primary source of engineering data, not only for representation, but for auditable analysis.

In current practice, the design of cold-water plumbing systems remains fragmented. Even with BIM models available, hydraulic calculations are often performed through manual data extraction, spreadsheets, or proprietary software. This separation limits traceability, hurts iteration, and underutilizes the potential of open standards, such as IFC.

Graph-based perspective

In ifc-hydro, the IFC model is treated primarily as a relational dataset. From the semantic entities and connections defined in the schema, the system:

  • reconstructs the topology of the hydraulic network explicitly as a graph,
  • maps pipes, fittings, valves, and terminals to nodes and edges,
  • associates geometric and physical attributes with this structure,
  • and propagates calculations along the network using codified engineering rules.

This graph abstraction provides a clear and interpretable link between the digital model and the physical system, enabling hydraulic behavior to be evaluated at the level of the network.

Implementation and current results

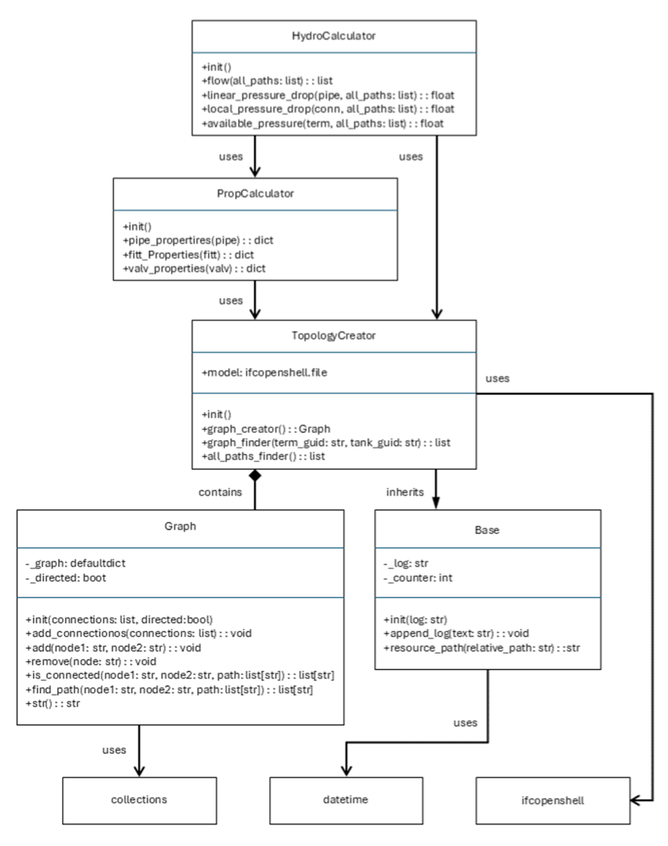
The project resulted in a Python-based prototype built on IfcOpenShell, combining IFC parsing, graph-based system representation, normative hydraulic calculations (NBR 5626), and clear, auditable reporting.

ifc-hydro implementation
ifc-hydro implementation.

The prototype was tested on both synthetic and real residential BIM models, producing results that aligned with manual calculations and commercial software, while exposing how modeling completeness affects outcome quality. Differences observed were mainly related to modeling assumptions and data limitations in the IFC schema, rather than limitations of the computational approach itself. When disciplined modeling practices were adopted, the IFC-based analysis delivered results equivalent in quality to traditional workflows, while offering greater transparency and traceability.

These results indicate that the proposed framework can be readily transferred to other building disciplines, such as HVAC or structural analysis.

Roadmap

A natural continuation of this work is to explore how learning-based methods, such as Graph Neural Networks (GNNs), could operate on the graph representations derived from IFC models to estimate automatic hydraulic results, creating a surrogate model for hydraulic calculations.